Dee Water Protection Zone

Introduction
The River Dee catchment from Snowdonia to the weir in Chester is designated under the Water Resources Act 1991 as a Water Protection Zone.
This means that a consent is required where certain substances are used or stored at specific sites anywhere within this part of north east Wales.
It helps prevent water pollution arising from activities that cannot be controlled using other permits.
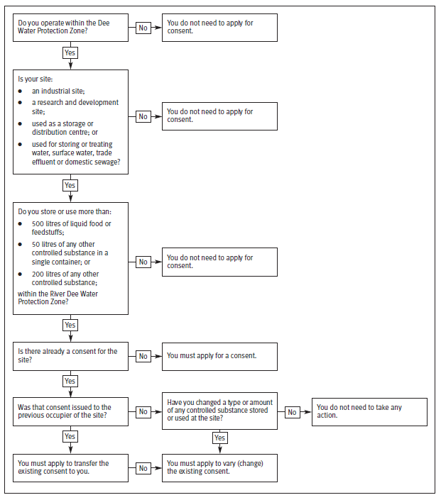
The flowchart and information below, and the guidance note will tell you if you need to apply for consent.
You can view a more detailed map of the zone here in DataMapWales.
What type of site need a consent?
You need consent (permission) to carry out a ‘controlled activity’ in the River Dee Water Protection Zone. The order defines a controlled activity as keeping or using a controlled substance within a catchment control site.
The order applies to the following types of site (called “catchment control sites”):
- industrial sites
- research and development sites
- sites used as a storage or distribution centre
- sites used for storing or treating water, surface water, trade effluent or domestic sewage
What type of site is exempt?
The order does not apply to the following types of site:
- retail premises (any premises used totally or mainly for selling goods to the public)
- sites within an agricultural unit, as defined in the Agriculture Act 1947
- construction sites (land on, over or under which a building is being built or other civil engineering work is being carried out)
The order may also not apply to some sites where activities are already authorised under other laws (for example, the Environmental Permitting Regulations 2010 and any amendments to them). If you are not sure whether the order applies to you, contact the River Dee WPZ Consenting Officer
Which ‘Controlled Substances’ require a consent?
A controlled substance is any substance (whether natural or artificial, solid or liquid) which falls within any of the following categories.
| Solids | Liquids |
|---|---|
|
Dangerous substances |
Dangerous substances |
|
Medicinal products |
Medicinal products |
|
Cosmetic products |
Cosmetic products |
|
Toxic substances |
Toxic substances |
|
Corrosive substances |
Corrosive substances |
|
Harmful substances |
Harmful substances |
|
Irritant substances |
Irritant substances |
|
Inorganic fertilisers |
Liquid fertilisers |
|
|
Liquid food or feeding stuff |
|
|
Fuels that are not used only for providing heat and power |
|
|
Solvents |
|
|
Industrial spirits |
|
|
Lubricants |
What quantity of substance requires consent?
You need to apply for a consent if you use or store the following quantities of substances within the Water Protection Zone:
- 500 litres or more of liquid food or feeding stuffs;
- 50 litres or more of any other controlled substance in a single container; or
- 200 litres or more of any other controlled substance;
Substances which are not controlled
- solid food and feeding stuffs
- substances that are gases or vapours under normal conditions
- fuel used only for providing heat and power
- substances that are on site for no more than 24 hours while they are being transported from one place to another
- substances in a pipeline that does not have an inlet or outlet on the site
- radioactive waste as defined in Schedule 23 (Environmental Permitting (England & Wales) Regulations 2010
- any other solid not defined as a controlled substance under the order
Flowchart
Contacts
If you are still unsure whether you need a consent please contact us by calling 0300 065 3000 and ask to speak to a Dee Water Protection Zone Consenting Officer, or email us at enquiries@naturalresourceswales.gov.uk
How do I apply for a consent?
You can download the application forms and guidance notes at the bottom of this page.
Before you complete your application please read the guidance notes carefully and ensure you have all the required supporting documents to send with the application form, including:
- Map showing drainage on the site’s boundary outlined in red
- Plan showing drainage on the site and the location of the substances on the site
- Material Safety Data Sheets (MSDS) of controlled substances held on site
- Description of the operations at the site
- A description of your emergency procedures
- Letter explaining why you want certain information to be kept confidential, if this applies
Hints and tips
Additional guidance is available to help you with some of the supporting documents:
-
Where to get MSDS data sheets
The supplier or manufacturer of the products you store on site should be able to supply you with detailed Material Safety Data Sheets
- Guidance on pollution prevention, drainage plans and emergency plan
The NetRegs website has downloadable copies of Pollution Prevention Guidance Notes and updated GPPs to help you.
